Problem
You can rely on SQL Server and Windows Server to choose the right backup configuration, or alternatively, you can do it yourself.
Solution
Calculate custom backup configuration values based on a full copy-only backup of the MSDB database to make backup runs faster
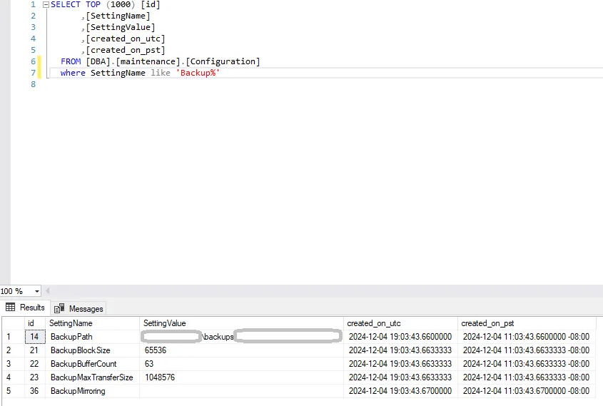
MAXTRANSFER is calculated based on the run time of a full copy-only backup of the MSDB database
BackupBufferCount is calculated based on available RAM
BackupBlockSize is hardcoded to 65536
Example:

Disclaimer